O oncologista André Murad discute a recente descoberta de mutações no gene RNF43 como biomarcadores preditivos de uma resposta ao tratamento com terapia combinada anti-BRAF/EGFR em pacientes com câncer colorretal metastático com mutação BRAF V600E e microssatélite estável (MSI-L). Confira, em mais um tópico da coluna ‘Drops de Genômica’.
Por André Marcio Murad*
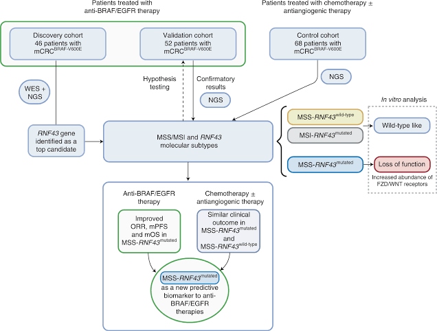
RNF43 é uma ligase E3 que inibe a sinalização Wnt por ubiquitinar os receptores Wnt para sua degradação. O gene RNF43 sofre mutação somática em vários tipos de câncer, sendo a mutação mais recorrente a G659Vfs*41, com frequência de ~5 a 8% em cânceres de cólon, estômago e endométrio. Esta mutação, uma deleção de G em uma repetição 7-G, codifica uma enzima inativa que leva ao aumento da sinalização Wnt e conduz ao processo de tumorigênese.
Pesquisadores recentemente identificaram as mutações no gene RNF43 como biomarcadores preditivos de uma resposta ao tratamento com terapia combinada anti-BRAF/EGFR em pacientes com câncer colorretal metastático com mutação BRAF V600E e com microssatélite estável (MSI-L). Dados do estudo publicado por Élez et al na Nature Medicine demostraram que os pacientes com tumores que abrigam mutações de perda de função no RNF43 responderam favoravelmente a um bloqueio duplo BRAF/EGFR e alcançaram melhores taxas de sobrevida livre de progressão e sobrevida global.
Mutações no BRAF V600E ocorrem em cerca de 10% dos cânceres colorretais metastáticos e, embora sejam relativamente raras, estão associadas a um prognóstico ruim. Os tumores portadores dessa alteração são geralmente refratários ao tratamento e desenvolvem rapidamente resistência aos medicamentos contra o câncer.
O estudo de fase III BEACON trouxe um novo padrão de tratamento com a combinação de inibição de BRAF (encorafenibe) e EGFR (cetuximabe) em pacientes previamente tratados com câncer colorretal metastático com mutação BRAF V600E.
A descoberta e validação de biomarcadores robustos de resposta a medicamentos nesta população de pacientes como as mutações de RNF43 ajudará a priorizar combinações anti-BRAF/EGFR naqueles pacientes com maior probabilidade de obter benefícios, bem como otimizar o manejo clínico de uma doença tão heterogênea e altamente complexa.
*André Murad é diretor científico do Grupo Brasileiro de Oncologia de Precisão (GBOP), diretor clínico da Personal - Oncologia de Precisão e Personalizada, professor adjunto coordenador da Disciplina de Oncologia da Faculdade de Medicina da UFMG, e oncologista e oncogeneticista da CETTRO Oncologia (DF)